
报名官网:东莞市普通话水平测试管理系统
报名时间:11月8日10:00-11月9日17:00,人数限制3000人,报满即止
报名流程:
考生注册
1.首次使用的考生,请先进行注册,输入手机号点击获取验证码,点击登陆,如图:

2.点击登陆后,将弹出如下图窗口:请考生填写准确完整的注册信息,上传符合要求的附件后,点击底部的“确定”按钮,进入报名页面。再次报名,无需注册,直接登录即可。

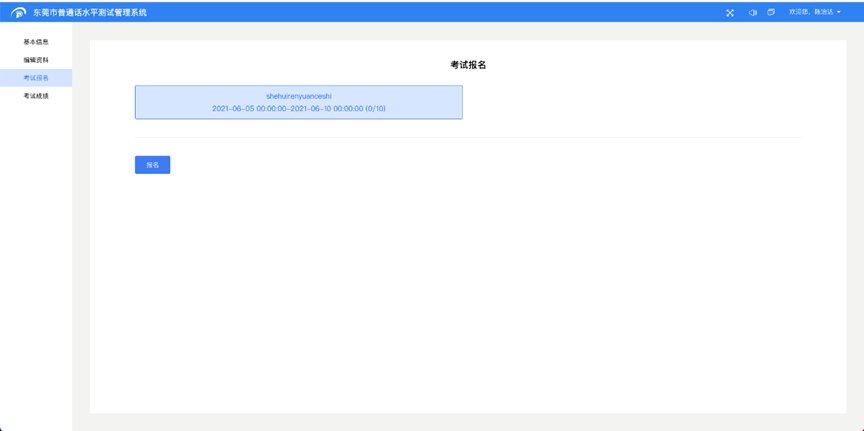
考生报名
1.直接使用注册时使用的手机号,收取验证码登陆。登录后,进入考生基本信息界面图,考生核对自己的信息,按要求上传证件照等资料。核对无误后,在界面左侧选择考试批次报名。
2.上传要求请注意:身份证正反面合并为同一页面上传,且要清晰可见。社会人士:东莞户籍需上传证件照、身份证(扫描件),非东莞户籍需上传证件照、身份证(扫描件)及在东莞工作或居住的证明(扫描件)。根据疫情防控需要,还需上传粤康码、行程码等材料。

3.进入报考界面,选择报考的批次,认真阅读并记住所选批次测试时间,点击“报名”按钮进行报名。

报名成功后,处于报名审核状态。如下图:

4.报名审核通过后,状态将变更为待缴费,可以点击去缴费进行缴费。审核不通过的话,请考生根据系统反馈的审核不通过的原因,重新编辑资料和重新上传附件信息,重新审核。每个人最多重新编辑三次。

5.点击去缴费,将弹出缴费二维码,使用微信或者支付宝扫描二维码支付即可。支付成功后,将跳转到支付成功界面,支付失败,将跳转到支付失败界面。
6.考生缴费后,待老师编排考试信息,老师编排完考生考试信息后,考生可以看到自己的考试信息以及准考证信息。
7.下载准考证,考前两天,可登陆系统,如上图所示下载准考证。





