
AI少女工作室MOD怎么制作?想来很多朋友都还不是很清楚吧,所以呢小编今天给大家带来的就是AI少女工作室MOD制作方法介绍,需要的朋友不妨进来看看。

AI少女工作室MOD制作方法介绍
一、模型的导出及绑骨
1.导出:使用sb3u,打开abdata/chara/05/fo_shoes_05.unity3d,export,导出obj格式的文件(因为不需要原来绑定的骨骼),同时导出所有相关的texture文件,注意包括mc结尾的颜色遮罩贴图。一般会自动导出到游戏根目录\abdata\chara\05\fo_shoes_05里。



(shift全选批量导出)

(注意mc贴图得在Img里找到)

(assets-export导出)
2、绑骨:
2、1用blender(我的版本是2.81a)导入obj格式的文件(meshes0.obj)。编辑模式全选,合并顶点-按距离,因为有些顶点并不连在一起,骨骼变换的时候会分离。

2、2分开两只鞋子,设置原点-几何中心,移动到(0,0,0)。



2、3创建骨骼。

2、4蒙皮,ctrl+p自动权重。姿态模式查看效果,不行就再调整,手动刷权重。


2、5缩小到0.01倍。不知道别的3d软件什么情况,或者可能是我的SB3U不是最新版的原因。SB3U导出的同一个模型,obj格式的模型尺寸总是fbx格式的100倍,所以需要这一步。大家根据自己情况自行调整。总之模型大小差不多要合适。
2、6同时选择骨架和物体,导出fbx文件。

二、创建一个mod文件夹
1、找一个位置,新建如下空文件夹:xxx(建议用你的mod名称)\abdata\studio\info\yyy。建议studio下也新建一个空文件夹zzz,用来存放unity3d文件。
2、在xxx下建一个mainfest.xml文件。可以先新建一个txt格式的文件,然后扩展名改成xml。记事本打开填写如下内容(不同的mod,和里的内容应该要不相同):
com.stzzd.shoes
Studio Shoes
0.0.1
stzzd
xxx.com
AI Girl
三、unity3d文件的制作
1、unity文件的创建:先复制一个游戏自带的unity3d文件(比如ao_neck_05.unity3d)到你新建的zzz文件夹下,最好给文件改个名字方便区分,这里就叫shoes.unity3d好了。
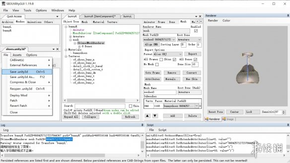
1、2.用sb3u打开shoes.unity3d,修改unity3d文件的CABinets

2、animator导入unity3d文件:用sb3u打开shoes.unity3d,再打开aisyoujyo\abdata\studio下的一个unity3d文件。我的习惯是00.unity3d,找到p_ai_stu_kihon00_00alfa,Assets-mark/unmark for copying,然后转到shoes.unity3d,Assets-Paste All marked。(可省略:保存并退出)




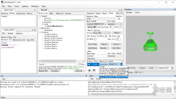
3、模型导入unity3d文件:用sb3u打开shoes.unity3d,拖入fbx文件。p_ai_stu_kihon00_00alfa改名,比如bunnyR。ImportedFrame拖入bunnyR下面。得到骨架。animator下virt建立一个avatar。bunnyR下再新建一个子集,就叫mesh吧。ImportedFrame拖入mesh下面。(可能要关闭sb3u再打开一次才能导入成功)




4、material的导入:p_ai_stu_kihon00_00alfa的material不能保证我们的需求(要有detailmap,不然细节不够,也不一定要有)sb3u打开,比如说10.unity3d,foxear刚好有detailmap。(模型本来的unity3d文件中的material的shader也不符合要求,因为没有colormask,不能变色)用复制animator一样的方法Assets-mark/unmark for copying,Assets-Paste All marked进去。可能在mesh里不显示出来,保存再打开应该就有了。

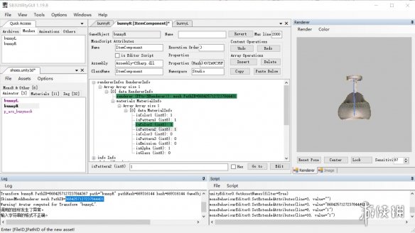
5、material的指定与修改:点击skinnedmeshrender,有个material pathID,选择一个。然后点击这个material(我改名称bunnyshoes了),有一列表单。英语单词对应的意思百度能搜到。bumpmap对应带n字的,colormask对应带mc的,要变色就得有它;detailglossmap,detailmask是跟细节有关的,照着原来的选。maintex对应带t字的,metallicgrossmap是带s字的,occlusionmap是带o的。怕错就跟原来的对照一下。其他的暂时没看到有用的,影响应该不大。


6、monobehavior的修改:绿字的,双击进入面板,展开看到meshpathID=0,需要自己填写。返回object tree,单击skinnedmeshrender,ctrl+p得到pathID,ctrl+c复制,到script面板,ctrl+v粘贴ID数字,点空白部分确认,pathID变成粘贴的数字。再展开material info,点开。iscolor1代表colormask贴图里的黑色,0是关,1是开。iscolor2是红色,iscolor3是绿色,控制colormask里对应UV的变色。也就是一个物品最多三个地方能变不同的颜色。ispattern代表对应部分能不能有花纹。isemission是能否自发光,isalpha是能否调节透明度,isglass暂时不清楚用途。下面info里的array size展开,是控制三个变色部位的参数,就不细讲了。比较重要的:defcolor默认的颜色,usemetallic-能否调质感,def'glossiness光泽度。其他的没调过,不太清楚用途。最后别忘了保存。





四、info文件夹的编写
1、文件的建立与命名:yyy文件夹下建立ItemGroup_yyy.csv,ItemCategory_01_1400.csv,ItemList_00_1400_01.csv,ItemBoneList_1400_01.csv四个文件。数字编号是可以修改的。事实上,如果数字编号1400和别的已安装mod中的文件相同的话,就会引起冲突。group代表工作室中第一个文件夹,category代表打开group后的那个文件夹,如果要在group下多建几个category,就修改01为02,03,以此类推。list是具体的单个物体。填写可以用excel,也可以直接用记事本(,代表一格)
2、group的填写
例子:
グループ番号,名称
1400,Shoes
3.category的填写
カテゴリー番号,名称
01、Shoes
4、list的填写:括号里的是注释,不要填进去
管理番号,大きい項目,中間項目,名称,マニフェスト,バンドルパス,ファイルパス,子の接続先,アニメがあるか,色替え,柄,色替え(カラー2),柄,カラー3,柄,拡縮判定,エミッション
01(物品序号),1400(mod的ID编号),01(对应的category的编号),bunnyL(studio中显示的名字),,studio/shoes/shoes.unity3d(unity3d文件路径),bunnyL(unity3d文件中对应的名称),,
02,1400,01,bunnyR,,studio/shoes/shoes.unity3d,bunnyR,,
5.BoneList的填写(有几个带fk骨骼物体就写几行,把unity3d中对应的骨骼名称填上去)
管理番号
1,Bone,Bone.001,Bone.002,Bone.003,Bone.004,Bone.005,Bone.006,Bone.007
2,Bone,Bone.001,Bone.002,Bone.003,Bone.004,Bone.005,Bone.006,Bone.007
五、打包:abdata和mainfest文件一起压缩成zip格式(据说压缩方式要选存储)。可以直接把zip文件放到游戏目录下的mods文件夹里,也可以把扩展名改成zipmod。如果要经常修改的话,还是先用zip格式好些,发布的话用zipmod格式不容易搞混。
六、打开工作室,测试。

(列表能找到,能添加)

(能调色)

(点开FK能看到骨骼点)

(骨骼能够调节)





