
西安居住证可以进行姓名变更吗
可以。居住证持有人姓名、性别、民族、出生日期和公民身份号码变更更正的,可以到居住地公安派出所办理居住证信息变更登记。
申请材料:
(一)居民身份证明复印件一份 。
居民身份证明,包括居民身份证、户口本、护照、机动车驾驶证、户籍证明等。
(二)《陕西省居住证》原件。
办理时限:法定周期1个工作日(寄送材料时间不计算在内)
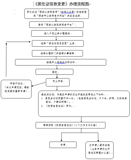
办理流程:
各区县咨询电话可点此查看:
地方特产2022-04-01 15:09:41未知

西安居住证可以进行姓名变更吗
可以。居住证持有人姓名、性别、民族、出生日期和公民身份号码变更更正的,可以到居住地公安派出所办理居住证信息变更登记。
申请材料:
(一)居民身份证明复印件一份 。
居民身份证明,包括居民身份证、户口本、护照、机动车驾驶证、户籍证明等。
(二)《陕西省居住证》原件。
办理时限:法定周期1个工作日(寄送材料时间不计算在内)
办理流程:
各区县咨询电话可点此查看:
北京摩托车上牌指南
上海公积金不允许异地贷款情形有哪些?