广州创业带动就业补贴可以网上申请吗

地方特产2022-07-22 17:38:57未知

广州创业带动就业补贴可以网上申请吗

  广州创业带动就业补贴可以网上申请。

  申请入口:

  广州市人力资源和社会保障局网上办事系统

  申请流程:

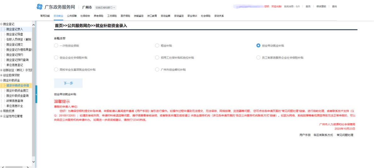
  1、登录进入网办前台系统,点击菜单劳动就业—就业补助资金—就业补助资金申请,选择补贴类型为创业带动就业补贴。

  2、点击下一步,勾选阅读声明,进入申请页面,录入相关信息。

  3、点击保存,下方显示招用人员信息。

  4、选择证件类型,录入证件号码,按回车键弹出人员信息选择。

  5、选择对应就业信息,点击保存、保存并新增、或者已经录入结束直接提交。

  

本文标签: 补助资金  类型  人员  系统  网上  

相关推荐

猜你喜欢

大家正在看