
品牌型号:联想Geek Pro
系统:windows 7
软件版本:火狐浏览器94.0.1
在火狐浏览器的界面中,点击三条横线图标。
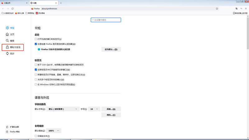
在展开的界面中,点击设置。
在设置的界面中,点击隐私与安全。
在隐私与安全的界面中,关闭拦截危险与诈骗内容即可。





