
360安全路由p4怎么设置定时重启?路由器也像人一样,需要休息,所以路由器的定时重启功能非常人性化,今天发掘者就教大家360安全路由p4怎么设置定时重启,请看下文。
设置步骤
在浏览器地址栏中输入luyou.360.cn,登录到路由器管理界面。
在路由器主界面点击“路由设置”按钮,再点击“快捷设置”二级菜单下的“重启路由器”按钮。
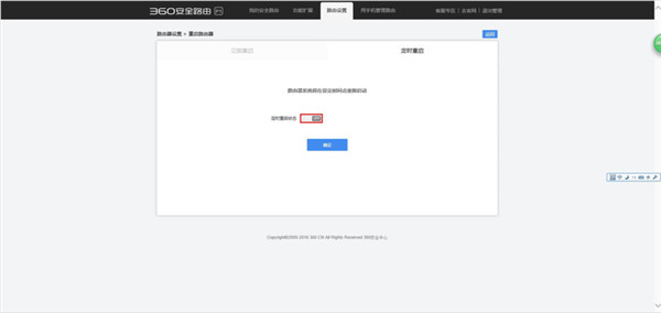
点击进入“定时重启”界面,打开“定时重启状态”开关,。
打开开关后,勾选生效日期的星期数字和输入重启时间的时分数字,设置完成后,点击“确定”按钮。
保存之后路由器就会在指定时间段定时重启。
以上就是发掘者给大家整理的360安全路由p4怎么设置定时重启的全部内容,更多智能资讯,关注。
推荐您看:
[360P4路由器怎么样]
[360安全路由P4怎么设置]
[360p4路由器与p3哪个好]





