
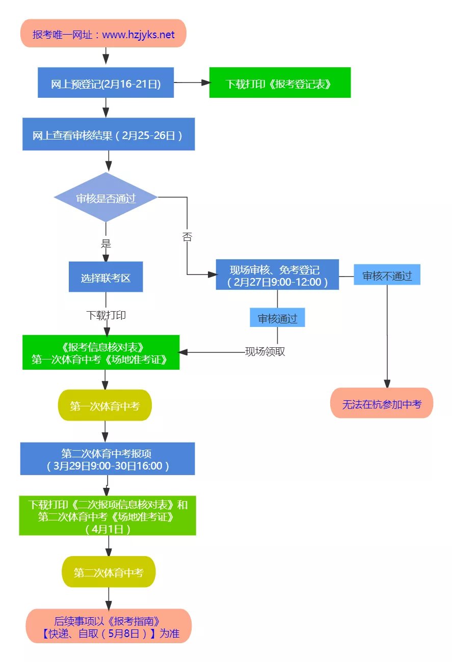
符合报名条件,要求在杭州市区参加初中学业水平考试的“个别生”,应于2022年2月16日9:00—2月21日16:00登录“杭州市区初中学业水平考试(个别生)报考预登记”系统(www.hzjyks.net是唯一网址,以下简称系统),在家长(或其他监护人,下同)指导下如实填报个人基本信息和第一次体育中考报考项目,并按要求上传本人近期免冠正面证件照。保存后下载打印《2022年杭州市区初中学业水平考试考生(个别生)报考登记表》。
未按规定时间完成网上预登记的,不得在杭州市区参加初中学业水平考试。
预登记网址:www.hzjyks.net(杭州教育考试网,杭州市区初中学业水平考试个别生报考预登记唯一网址)。

图源杭州教育发布





